TUTORIAL APLICACIÓN PARA LA GESTIÓN DEL MÓDULO PROFESIONAL DE FORMACIÓN EN CENTROS DE TRABAJO
- GUÍA DE LA APLICACIÓN DE FCT CARM
- ACCESO A LA INTRANET DE LA APLICACIÓN FCT CARM
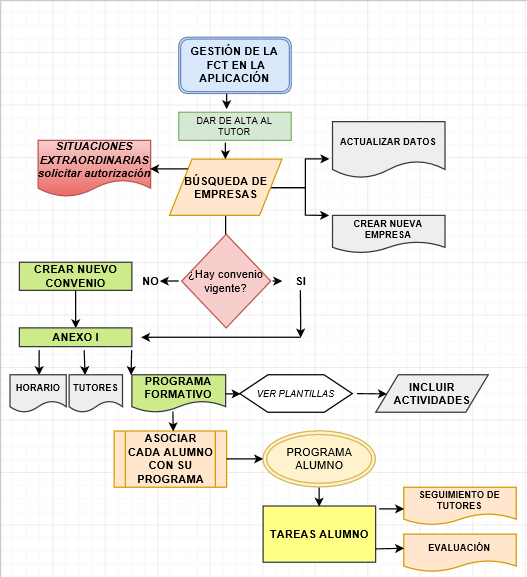
- FLUJOGRAMA
- SERVICIOS
- USUARIOS Y FUNCIONES
- MOVILIDAD EN LA APLICACIÓN
- OPERACIONES CON LA APLICACIÓN
- CENTROS
- CONVENIOS
- ANEXOS AL CONVENIO
- SOLICITUDES PERMISOS EXTRAORDINARIOS
- NUEVO ANEXO
- PÓLIZAS DE SEGUROS
- MODIFICACIONES A ANEXOS YA FIRMADOS
- ARCHIVO DIGITAL DE LOS ANEXOS
- ALUMNOS
- EMPRESAS
- INCIDENCIAS
